Automated Serial Terminal HHD Software

Automated Serial

Terminal

与串口设备和应用程序通信,通过脚本实现工作流自动化。专业的串口通信自动化与模拟工具,秒级启动 RS232 通信自动化。

27
年研发经验
20,600+
商业客户
140+
覆盖国家
Automated Serial Terminal
向下滚动
产品概览

串口通信自动化与模拟工具

面向硬件与软件开发者的专业串口终端,支持通过 COM 端口以多种格式发送/接收数据,并通过脚本实现通信自动化

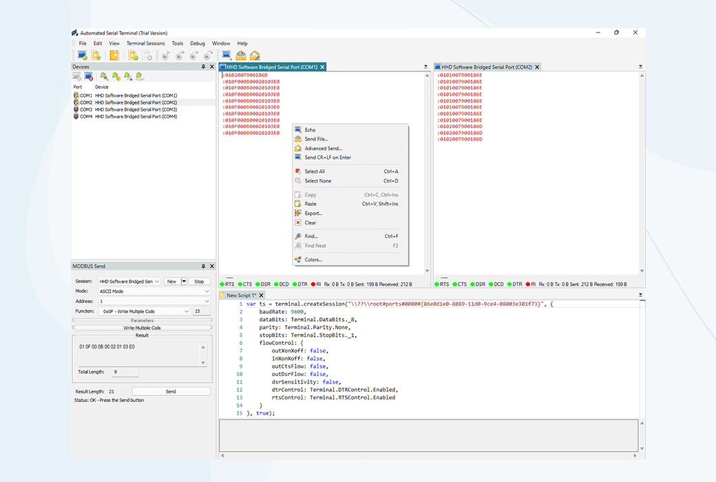
Automated Serial Terminal 界面截图

多格式数据传输

支持二进制、十六进制、十进制、八进制、浮点等多种数据格式

脚本自动化

支持 JavaScript/TypeScript 脚本创建自动化测试任务

Modbus 协议支持

内置 Modbus Master/Slave 模拟器,支持 RTU 和 ASCII 模式

全编码支持

支持 ANSI、EBCDIC、ISO、UTF-8、UTF-16 等几乎所有编码

产品介绍

功能强大的
串口自动化终端

HHD Software Automated Serial Terminal 是一款软件工具,允许您通过 COM 端口以多种格式发送/接收数据,并通过脚本实现通信自动化。该程序可帮助您进行串口应用程序和硬件设备的开发与调试、逆向工程、测试与分析,适用于使用 RS232/RS422/RS485 串口接口的设备。它既支持与调制解调器、路由器、GPS 接收器/发射器的通信,也支持传感器、机器人、复杂自动化生产线及其他工业设备的通信协议调试。

支持 RS-232、RS-422、RS-485 传统或 PnP 串口、软件虚拟串口以及各类 USB 转串口设备
支持发送字节、文本字符、非 ANSI/ASCII 字符以及通过串口传输线发送文件
支持所有标准/非标准波特率、数据位、停止位、奇偶校验以及软硬件流控
可控制辅助调制解调器和握手信号线(CTS、DSR、RI、CD),切换 RTS/DTR 信号线
立即下载试用
核心能力
全面的串口通信功能
多格式数据 脚本自动化 Modbus 协议 RS232/422/485 USB 转串口 虚拟串口 多编码支持 文件传输 信号线控制
Modbus Protocol

Modbus 协议仿真与测试工具

内置 MODBUS Send 功能,可作为便捷的 Modbus 设备模拟工具,支持从图形界面或脚本自动操作

该功能可帮助您测试和模拟 Modbus 协议。模块可以向从设备传输数据,充当 Modbus 轮询应用程序,允许您使用所需的功能码和地址读写寄存器和线圈。

MODBUS Send 既可由用户通过图形界面操作,也可通过脚本自动执行。

起始地址范围:0 到 29。

读取线圈状态
读取离散输入
读取保持寄存器
读取输入寄存器
强制单个线圈
预置单个寄存器
读取异常状态
诊断
获取通信事件计数器
获取通信事件日志
强制多个线圈
预置多个寄存器
报告从设备 ID
读取文件记录
写入文件记录
屏蔽写入寄存器
读/写多个寄存器
读取 FIFO 队列
核心功能

Automated Serial Terminal 功能特性

从多格式数据传输到脚本自动化,提供全方位的串口通信解决方案

01

支持无限数量串口

产品允许您同时打开无限数量的串口,通信会话数量没有限制。

02

支持虚拟和 USB 串口

支持所有现代 USB 转串口适配器,甚至支持基于软件的虚拟 COM 端口。当然,所有真实硬件传统和 PnP COM 端口也同样支持。

03

多格式数据发送

终端允许您发送非 ANSI/ASCII 字符和几乎任何编码的文本字符串,包括单字节 ANSI/ASCII、EBCDIC、ISO、OEM、ISCII、MAC 以及多字节 UNICODE UTF-8、UTF-16。

04

二进制数据和文件传输

您可以轻松发送和接收任意十六进制、二进制、八进制、浮点和双精度数据块。同时支持 ASCII/二进制文件的发送和接收。

05

极致易用性

提供用户友好、便捷且极其灵活的图形界面,经过数十年在母产品——屡获殊荣的 HHD Software Serial Monitor 上的打磨。

06

API 和脚本支持

应用程序编程接口允许您更好地控制应用程序并创建自动化任务、测试作业等。支持 JavaScript 和 TypeScript。

07

Modbus Master/Slave 模拟器

提供功能完善、易于自动化的 Modbus Master/Slave 模拟器模块。允许您通过发送 Modbus RTU 和 Modbus ASCII 命令来模拟 Modbus 主站或从站设备。

Editions

版本对比

选择最适合您需求的 Automated Serial Terminal 版本

功能 Standard Professional
支持无限数量串口
支持虚拟和 USB COM 端口
多格式数据发送
二进制数据和文件传输
极致易用性
API 和脚本支持
Modbus Master/Slave 模拟器
ADVANTAGES

串口终端优势

便捷高效

快速调试串口通信,极大提升开发效率

灵活适配

可快速调整 UI 以适应任何特定任务需求

稳定可靠

10+ 年产品技术演进,经过充分验证

Usage Scenarios

应用场景

Automated Serial Terminal 在多种串口开发场景中发挥重要作用

开发串口应用和硬件设备

在开发串口硬件或软件解决方案时,您有时需要通过模拟各种串口设备或应用程序的操作来发送或接收数据。我们的产品将帮助您简化这一过程,并让您实现流程自动化。

开发和实现串口协议

在处理串口时,您经常需要设计或实现通信协议。我们的产品在安排串口通信方面提供最大的灵活性,甚至可以实现自动化,从而加速工程和开发过程。

构建设备控制解决方案

产品提供灵活的界面和广泛的脚本自动化选项,可用于自动化串口通信任务。因此,我们的串口终端可作为控制使用串口接口的各种设备的工具。

调试串口通信

在调试串口通信、设备和应用程序的过程中,经常会出现测试任务。我们的产品允许您轻松创建测试任务,并使用内置功能和脚本实现自动化执行。

操作系统支持

广泛的 Windows 平台兼容性

完全支持 Windows 11、Windows 10 及所有 Windows 桌面和服务器平台(从 Windows 7 起),兼容 32 位、64 位和 ARM64 架构

Windows 11 Windows 10 Windows 8.1 Windows 8 Windows 7 Windows Server 2022 Windows Server 2019 Windows Server 2016 Windows Server 2012 R2 Windows Server 2012 Windows Server 2008 R2 Windows Server 2008 x86 x64 ARM64
27
年研发经验
20,600+
商业客户
50+
财富 500 强企业
140
覆盖国家

超过 26,000 次下载。

开始使用

立即体验 Automated Serial Terminal

下载 Automated Serial Terminal,立即开始自动化您的 RS232 串口通信!